Operador Económico Autorizado

Historia del Operador Económico Autorizado
A partir de los ataques terroristas suscitados en Nueva York en Septiembre 2001, Madrid y Londres, la mayoría de los países revaloraron los controles que tenían en frontera, evidenciando la necesidad de reforzar la seguridad de la cadena de suministros, pero sin que esto signifique incorporar elementos que obstaculicen la fluidez del comercio internacional.Ante éste escenario, hoy en día el rol de las administraciones aduaneras debe ir más allá de ser meramente recaudadora de ingresos, obligándolas a implementar medidas que garanticen la seguridad de la cadena de suministros en el intercambio de mercancías con los países y evitar que ésta sea utilizada con fines terroristas, narcotráfico, crimen organizado, etc. No obstante, la responsabilidad de asegurar la cadena de suministros internacional no recae únicamente en la Aduana; sino que requiere de la participación de exportadores, importadores, despachantes de aduanas, transportistas, concesionarios, empresas consolidadores y desconsolidadores, courier, líneas aéreas de carga.
CONTEXTO INTERNACIONAL
Ante esta necesidad de regular este entorno y buscando el equilibrio entre seguridad y facilitación, la Organización Mundial de Aduanas (OMA) emitió el Marco de Normas para la Seguridad y Facilitación del comercio, conocido como “Marco SAFE”, que contiene un conjunto de directrices a modo de pautas mínimas de actuación para mejorar la gestión aduanera internacional orientadas a crear un balance entre seguridad y facilitación del comercio exterior.
El Marco SAFE descansa sobre dos pilares, la relación Aduana - Aduana que promueve la cooperación entre aduanas de distintos países y la relación Aduana - Empresas que impulsa una alianza entre las aduanas y empresas por medio de programas que implementan la figura de Operadores Económicos Autorizados a través del cual la administración de aduana premia con beneficios directos e indirectos a aquellas empresas comprometidas con el cumplimiento de la normativa aduanera y que brinden confiabilidad en la cadena de suministros internacionales.
Leer Más
NORMATIVA OPERADOR ECONÓMICO AUTORIZADO
I. Beneficios Aduana Nacional
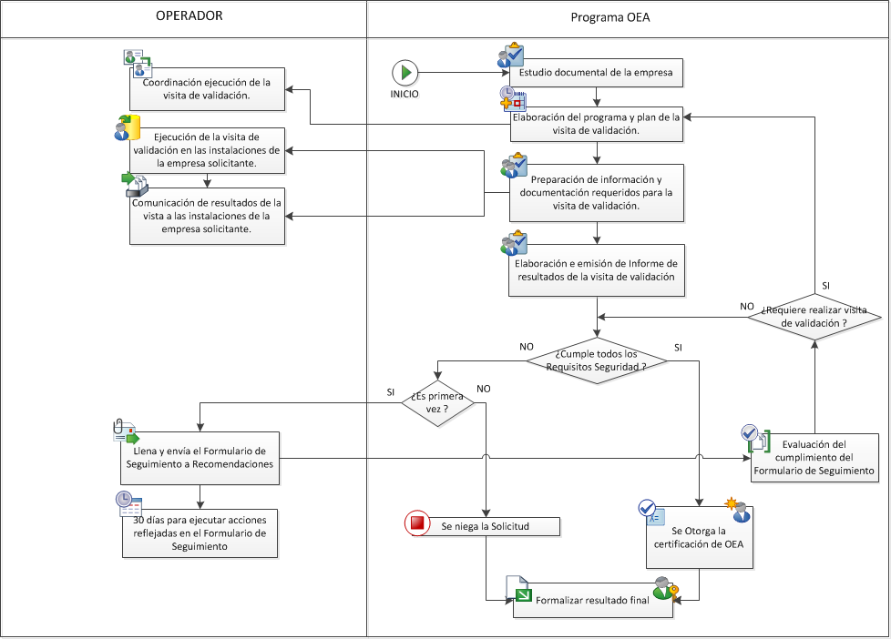
PROCEDIMIENTO PARA LA CERTIFICACIÓN DE OPERADOR ECONÓMICO AUTORIZADO
OTROS PROCESOS
Requisitos Previos OAC / OSI / OEA
Anexos y Guías de Implementación de Requisitos OEA
Acuerdos de Reconocimiento Mutuo (ARM)
CONTACTOS



























